观察者模式与Java事件处理
JDK 1.0及更早版本的事件模型基于职责链模式,但是这种模型不适用于复杂的系统,因此在JDK 1.1及以后的各个版本中,事件处理模型采用基于观察者模式的委派事件模型(DelegationEvent Model, DEM),即一个Java组件所引发的事件并不由引发事件的对象自己来负责处理,而是委派给独立的事件处理对象负责。
在DEM模型中,目标角色(如界面组件)负责发布事件,而观察者角色(事件处理者)可以向目标订阅它所感兴趣的事件。当一个具体目标产生一个事件时,它将通知所有订阅者。事件的发布者称为事件源(Event Source),而订阅者称为事件监听器(Event Listener),在这个过程中还可以通过事件对象(Event Object)来传递与事件相关的信息,可以在事件监听者的实现类中实现事件处理,因此事件监听对象又可以称为事件处理对象。事件源对象、事件监听对象(事件处理对象)和事件对象构成了Java事件处理模型的三要素。事件源对象充当观察目标,而事件监听对象充当观察者。以按钮点击事件为例,其事件处理流程如下:
如果用户在GUI中单击一个按钮,将触发一个事件(如ActionEvent类型的动作事件),JVM将产生一个相应的ActionEvent类型的事件对象,在该事件对象中包含了有关事件和事件源的信息,此时按钮是事件源对象;
将ActionEvent事件对象传递给事件监听对象(事件处理对象),JDK提供了专门用于处理ActionEvent事件的接口ActionListener,开发人员需提供一个ActionListener的实现类(如MyActionHandler),实现在ActionListener接口中声明的抽象事件处理方法actionPerformed(),对所发生事件做出相应的处理;
开发人员将ActionListener接口的实现类(如MyActionHandler)对象注册到按钮中,可以通过按钮类的addActionListener()方法来实现注册;
JVM在触发事件时将调用按钮的fireXXX()方法,在该方法内部将调用注册到按钮中的事件处理对象的actionPerformed()方法,实现对事件的处理。
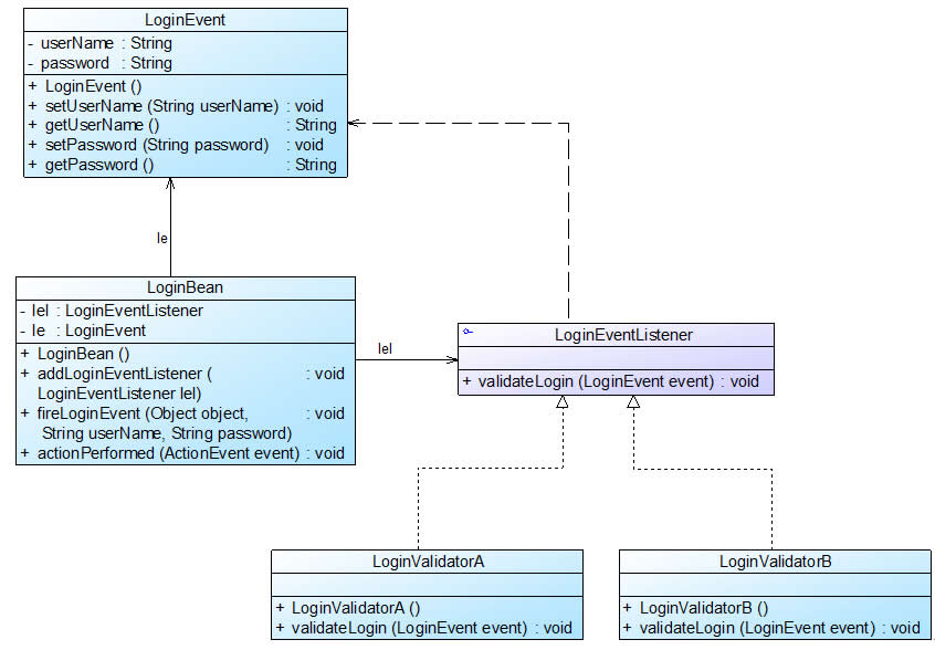
使用类似的方法,我们可自定义GUI组件,如包含两个文本框和两个按钮的登录组件LoginBean,可以采用如图1-6所示设计方案:
- 图1-6 自定义登录组件结构图【省略按钮、文本框等界面组件】

图1-6中相关类说明如下:
- LoginEvent是事件类,它用于封装与事件有关的信息,它不是观察者模式的一部分,但是它可以在目标对象和观察者对象之间传递数据,在AWT事件模型中,所有的自定义事件类都是java.util.EventObject的子类。
- LoginEventListener充当抽象观察者,它声明了事件响应方法validateLogin(),用于处理事件,该方法也称为事件处理方法,validateLogin()方法将一个LoginEvent类型的事件对象作为参数,用于传输与事件相关的数据,在其子类中实现该方法,实现具体的事件处理。
- LoginBean充当具体目标类,在这里我们没有定义抽象目标类,对观察者模式进行了一定的简化。在LoginBean中定义了抽象观察者LoginEventListener类型的对象lel和事件对象LoginEvent,提供了注册方法addLoginEventListener()用于添加观察者,在Java事件处理中,通常使用的是一对一的观察者模式,而不是一对多的观察者模式,也就是说,一个观察目标中只定义一个观察者对象,而不是提供一个观察者对象的集合。在LoginBean中还定义了通知方法fireLoginEvent(),该方法在Java事件处理模型中称为“点火方法”,在该方法内部实例化了一个事件对象LoginEvent,将用户输入的信息传给观察者对象,并且调用了观察者对象的响应方法validateLogin()。
- LoginValidatorA和LoginValidatorB充当具体观察者类,它们实现了在LoginEventListener接口中声明的抽象方法validateLogin(),用于具体实现事件处理,该方法包含一个LoginEvent类型的参数,在LoginValidatorA和LoginValidatorB类中可以针对相同的事件提供不同的实现。
参考资料:
LoveLion 对象间的联动——观察者模式(五)